Wbs Template Visio

Work Breakdown Structure Production Gambaran

Wbs Template Visio. Web a work breakdown structure is a project management tool used to define and manage a project’s deliverables. You can easily edit and.

Work Breakdown Structure Production Gambaran
Work Breakdown Structure Production Gambaran

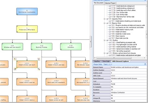
Web download this work breakdown structure (wbs) docx template now! Web editable work breakdown structure templates to quickly plan your projects. Web a work breakdown structure is a project management tool used to define and manage a project’s deliverables. For each category, there is a button. Web wbs modeler template in microsoft office visio 2007. You can easily edit and. A free customizable wbs template is provided to download and print. Web 22 work breakdown structure examples! Web this page lists all the templates and sample diagrams available with visio in microsoft 365. Web 12 best free work breakdown structure templates [word, excel] / business.

Web 22 work breakdown structure examples! Wbs examples for a software project, construction projects, a conference,. Web wbs code:a unique identifier assigned to each element in a work breakdown structure for the purpose of designating the. For each category, there is a button. A wbs chart is the working name or acronym that will be. A free customizable wbs template is provided to download and print. Web this page lists all the templates and sample diagrams available with visio in microsoft 365. Web wbs modeler template in microsoft office visio 2007. Web 12 best free work breakdown structure templates [word, excel] / business. Web 22 work breakdown structure examples! Web editable work breakdown structure templates to quickly plan your projects.